REST Proxy 1.15.0 Readme

Overview

Provides basic produce, consume and Avro schema resolve capabilities for clients which can’t use the programmatic kafka-client libraries. There are three main flows: * produce a message along with a schema * retrieve a Topic schema IDs * Produce AVRO message along with the schema ID(s) * consume String or Avro messages

The schematics below give a high-level overview of processing; camelcase boxes and messages refer to classes and DTOs.

Produce message and schema

In this case, the full schema for the key and value messages is sent along with the request. Note that the schema will be verified by looking it up in the schema registry; if the schema is not found there the call results in a 404 Not Found.

Produce with Schema string

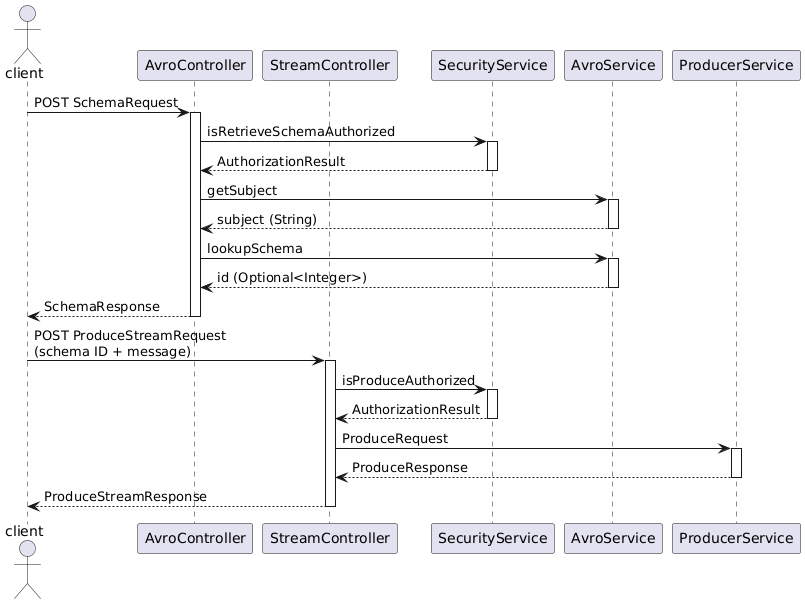
Retrieve schema ID before sending

In this case, first a schema lookup is performed, the retrieved schema ID is sent along with the message. This results in smaller POST payloads if more than one message with the same schema is going to be sent in sequence.

Produce after retrieving Schema ID

Consume messages

This will return a list of retrieved messages. The polling timeout and maximum number of messages to return can be passed along in the request.

Consume