REST Proxy 1.14.1 Readme
Overview
Provides basic produce, consume and Avro schema resolve capabilities for clients which can’t use the programmatic kafka-client libraries. There are three main flows: * produce a message along with a schema * retrieve a Topic schema IDs * Produce AVRO message along with the schema ID(s) * consume String or Avro messages
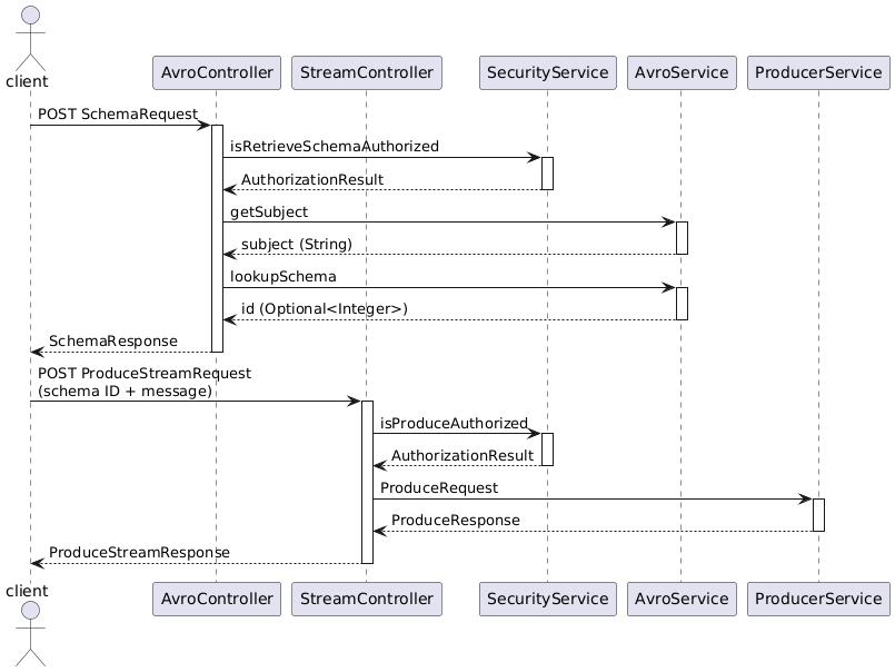
The schematics below give a high-level overview of processing; camelcased boxes and messages refer to classes and DTOs.
Produce message and schema
In this case, the full schema for the key and value messages is sent along with the request. Note that the schema will be verified by looking it up in the schema registry; if the schema is not found there the call results in a 404 Not Found.
